Show/Hide Toolbars

QtContribs

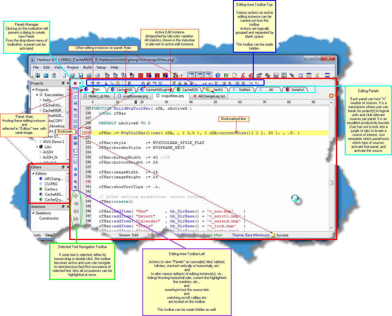
Editing Area is comprised of "Panels" and "Editing Instances" hosted onto those panels. The concept of "Panels" can be taken as synonymous to "sessions". Each panel can host n number of editing instances. It can be termed as epic-center of hbIDE. All other components are ancillary to the working of hbIDE.

 

 




area_edit_instance